| SDHD | |||||||||||||||||||||||||||||||||||||||||||||||||||
|---|---|---|---|---|---|---|---|---|---|---|---|---|---|---|---|---|---|---|---|---|---|---|---|---|---|---|---|---|---|---|---|---|---|---|---|---|---|---|---|---|---|---|---|---|---|---|---|---|---|---|---|
![]() | |||||||||||||||||||||||||||||||||||||||||||||||||||
| Identifiers | |||||||||||||||||||||||||||||||||||||||||||||||||||
| Aliases | SDHD, CBT1, CII-4, CWS3, PGL, PGL1, QPs3, SDH4, cybS, succinate dehydrogenase complex subunit D, MC2DN3 | ||||||||||||||||||||||||||||||||||||||||||||||||||
| External IDs | OMIM: 602690 MGI: 1914175 HomoloGene: 37718 GeneCards: SDHD | ||||||||||||||||||||||||||||||||||||||||||||||||||
| |||||||||||||||||||||||||||||||||||||||||||||||||||
| |||||||||||||||||||||||||||||||||||||||||||||||||||
| |||||||||||||||||||||||||||||||||||||||||||||||||||
| |||||||||||||||||||||||||||||||||||||||||||||||||||
| |||||||||||||||||||||||||||||||||||||||||||||||||||
| Wikidata | |||||||||||||||||||||||||||||||||||||||||||||||||||
| |||||||||||||||||||||||||||||||||||||||||||||||||||
Succinate dehydrogenase [ubiquinone] cytochrome b small subunit, mitochondrial (CybS), also known as succinate dehydrogenase complex subunit D (SDHD), is a protein that in humans is encoded by the SDHD gene. Names previously used for SDHD were PGL and PGL1. Succinate dehydrogenase is an important enzyme in both the citric acid cycle and the electron transport chain.[5][6][7] Hereditary PGL-PCC syndrome is caused by a parental imprint of the SDHD gene. Screening can begin by 6 years of age.
Structure
The SDHD gene is located on chromosome 11 at locus 11q23 and it spans 8,978 base pairs. There are pseudogenes for this gene on chromosomes 1, 2, 3, 7, and 18.[5] The SDHD gene produces a 17 kDa protein composed of 159 amino acids.[8][9]
The SDHD protein is one of the two integral transmembrane subunits anchoring the four-subunit succinate dehydrogenase (Complex II) protein complex to the matrix side of the mitochondrial inner membrane. The other transmembrane subunit is SDHC. The SDHC/SDHD dimer is connected to the SDHB electron transport subunit which, in turn, is connected to the SDHA subunit.[10]
Function
SDHD forms part of the transmembrane protein dimer with SDHC that anchors Complex II to the inner mitochondrial membrane. The SDHC/SDHD dimer provides binding sites for ubiquinone and water during electron transport at Complex II. Initially, SDHA oxidizes succinate via deprotonation at the FAD binding site, leaving fumarate, loosely bound to the active site, free to exit the protein. The electrons derived from succinate tunnel along the [Fe-S] relay in the SDHB subunit until they reach the [3Fe-4S] iron–sulfur cluster. The electrons are then transferred to an awaiting ubiquinone molecule at the active site in the SDHC/SDHD dimer. The O1 carbonyl oxygen of ubiquinone is oriented at the active site (image 4) by hydrogen bond interactions with Tyr83 of SDHD. The presence of electrons in the [3Fe-4S] iron sulphur cluster induces the movement of ubiquinone into a second orientation. This facilitates a second hydrogen bond interaction between the O4 carbonyl group of ubiquinone and Ser27 of subunit C. Following the first single electron reduction step, a semiquinone radical species is formed. The second electron arrives from the [3Fe-4S] cluster to provide full reduction of the ubiquinone to ubiquinol.[11]
Clinical significance
Mutations in the SDHD gene can cause familial paraganglioma.[5] Germline mutations in SDHD were first linked to hereditary paraganglioma in 2000.[12] Since then, it has been shown that mutations in SDHB and to a lesser degree SDHC can cause paranglioma as well as familial pheochromocytoma. Notably, the tumor spectrum is different for the different mutations. SDHB mutations often lead to metastatic disease that is extra-adrenal, while SDHD mutation related tumors are more typically benign, originating in the head and neck.[13]
The exact mechanism for tumorigenesis is not determined, but it is suspected that malfunction of the SDH complex can cause a hypoxic response in the cell that leads to tumor formation. Mutations in the SDHB, SDHC, SDHD, and SDHAF2 genes lead to the loss or reduction of SDH enzyme activity. Because the mutated SDH enzyme cannot convert succinate to fumarate, succinate accumulates in the cell. As a result, the hypoxia pathways are triggered in normal oxygen conditions, which lead to abnormal cell growth and tumor formation.[13] People living at higher altitudes (for example, the Andes mountains) are known to have an increased rate of benign paraganglioma, with the rate of disease increasing with the altitude of the population.
At least five variants in the SDHD gene have been identified in people with Cowden syndrome or a similar disorder called Cowden-like syndrome. These conditions are characterized by multiple tumor-like growths called hamartomas and an increased risk of developing certain cancers. When Cowden syndrome and Cowden-like syndrome are caused by SDHD gene mutations, the conditions are associated with a particularly high risk of developing breast and thyroid cancers. The SDHD gene variants associated with Cowden syndrome and Cowden-like syndrome change single amino acids in the SDHD protein, which likely alters the function of the SDH enzyme. Studies suggest that the defective enzyme could allow cells to grow and divide unchecked, leading to the formation of hamartomas and cancerous tumors. However, researchers are uncertain whether the identified SDHD gene variants are directly associated with Cowden syndrome and Cowden-like syndrome. Some of the variants described above have rarely been found in people without the features of these conditions.[14]
Mutations in the SDHD gene have been found in a small number of people with Carney–Stratakis syndrome, a hereditary form of a cancer of the gastrointestinal tract called gastrointestinal stromal tumor (GIST). Those with Carney-Stratakis syndrome present with a noncancerous tumor associated with the nervous system called a paraganglioma or pheochromocytoma (a type of paraganglioma). An inherited SDHD gene mutation predisposes an individual to cancer formation. An additional mutation that deletes the normal copy of the gene is needed to cause Carney-Stratakis syndrome. This second mutation, called a somatic mutation, is acquired during a person's lifetime and is present only in tumor cells.[14]
Mitochondrial complex II deficiency (MT-C2D), a disorder of the mitochondrial respiratory chain with heterogeneous clinical manifestations, has also been associated with mutations in the SDHD gene. Clinical features include psychomotor regression in infants, poor growth with lack of speech development, severe spastic quadriplegia, dystonia, progressive leukoencephalopathy, muscle weakness, exercise intolerance, cardiomyopathy. Some patients manifest Leigh syndrome or Kearns–Sayre syndrome.[15][16][17]
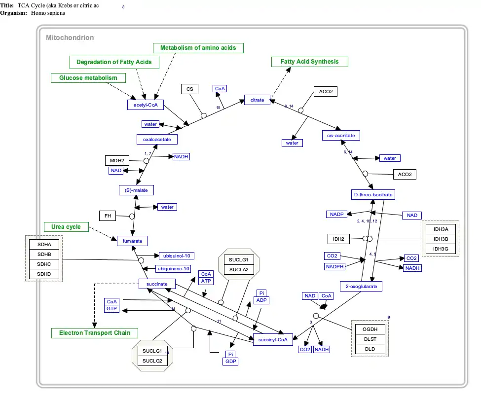
Interactive pathway map
Click on genes, proteins and metabolites below to link to respective articles. [§ 1]
- ↑ The interactive pathway map can be edited at WikiPathways: "TCACycle_WP78".
References
- 1 2 3 GRCh38: Ensembl release 89: ENSG00000204370 - Ensembl, May 2017
- 1 2 3 GRCm38: Ensembl release 89: ENSMUSG00000000171 - Ensembl, May 2017
- ↑ "Human PubMed Reference:". National Center for Biotechnology Information, U.S. National Library of Medicine.
- ↑ "Mouse PubMed Reference:". National Center for Biotechnology Information, U.S. National Library of Medicine.
- 1 2 3 "Entrez Gene: succinate dehydrogenase complex".
- ↑ Heutink P, van der Mey AG, Sandkuijl LA, van Gils AP, Bardoel A, Breedveld GJ, van Vliet M, van Ommen GJ, Cornelisse CJ, Oostra BA (April 1992). "A gene subject to genomic imprinting and responsible for hereditary paragangliomas maps to chromosome 11q23-qter". Human Molecular Genetics. 1 (1): 7–10. doi:10.1093/hmg/1.1.7. PMID 1301144.
- ↑ Hirawake H, Taniwaki M, Tamura A, Kojima S, Kita K (1997). "Cytochrome b in human complex II (succinate-ubiquinone oxidoreductase): cDNA cloning of the components in liver mitochondria and chromosome assignment of the genes for the large (SDHC) and small (SDHD) subunits to 1q21 and 11q23". Cytogenetics and Cell Genetics. 79 (1–2): 132–8. doi:10.1159/000134700. PMID 9533030.
- ↑ Zong NC, Li H, Li H, Lam MP, Jimenez RC, Kim CS, Deng N, Kim AK, Choi JH, Zelaya I, Liem D, Meyer D, Odeberg J, Fang C, Lu HJ, Xu T, Weiss J, Duan H, Uhlen M, Yates JR, Apweiler R, Ge J, Hermjakob H, Ping P (October 2013). "Integration of cardiac proteome biology and medicine by a specialized knowledgebase". Circulation Research. 113 (9): 1043–53. doi:10.1161/CIRCRESAHA.113.301151. PMC 4076475. PMID 23965338.
- ↑ "SDHD - Succinate dehydrogenase [ubiquinone] cytochrome b small subunit, mitochondrial". Cardiac Organellar Protein Atlas Knowledgebase (COPaKB).
- ↑ Sun F, Huo X, Zhai Y, Wang A, Xu J, Su D, Bartlam M, Rao Z (July 2005). "Crystal structure of mitochondrial respiratory membrane protein complex II". Cell. 121 (7): 1043–57. doi:10.1016/j.cell.2005.05.025. PMID 15989954. S2CID 16697879.
- ↑ Horsefield R, Yankovskaya V, Sexton G, Whittingham W, Shiomi K, Omura S, Byrne B, Cecchini G, Iwata S (March 2006). "Structural and computational analysis of the quinone-binding site of complex II (succinate-ubiquinone oxidoreductase): a mechanism of electron transfer and proton conduction during ubiquinone reduction". The Journal of Biological Chemistry. 281 (11): 7309–16. doi:10.1074/jbc.m508173200. PMID 16407191.
- ↑ Baysal BE, Ferrell RE, Willett-Brozick JE, Lawrence EC, Myssiorek D, Bosch A, van der Mey A, Taschner PE, Rubinstein WS, Myers EN, Richard CW, Cornelisse CJ, Devilee P, Devlin B (February 2000). "Mutations in SDHD, a mitochondrial complex II gene, in hereditary paraganglioma". Science. 287 (5454): 848–51. Bibcode:2000Sci...287..848B. doi:10.1126/science.287.5454.848. PMID 10657297.
- 1 2 "Hereditary paraganglioma-pheochromocytoma". Genetics Home Reference. U.S. National Library of Medicine. Retrieved 26 March 2015.
- 1 2 "SDHD". Genetics Home Reference. U.S. National Library of Medicine. Retrieved 26 March 2015.
- ↑ "SDHD Gene". www.genecards.org. GeneCards Human Gene Database. Retrieved 30 July 2018.
- ↑ Jackson CB, Nuoffer JM, Hahn D, Prokisch H, Haberberger B, Gautschi M, Häberli A, Gallati S, Schaller A (March 2014). "Mutations in SDHD lead to autosomal recessive encephalomyopathy and isolated mitochondrial complex II deficiency". Journal of Medical Genetics. 51 (3): 170–5. doi:10.1136/jmedgenet-2013-101932. PMID 24367056. S2CID 25057245.
- ↑ Alston CL, Ceccatelli Berti C, Blakely EL, Oláhová M, He L, McMahon CJ, Olpin SE, Hargreaves IP, Nolli C, McFarland R, Goffrini P, O'Sullivan MJ, Taylor RW (August 2015). "A recessive homozygous p.Asp92Gly SDHD mutation causes prenatal cardiomyopathy and a severe mitochondrial complex II deficiency". Human Genetics. 134 (8): 869–79. doi:10.1007/s00439-015-1568-z. PMC 4495259. PMID 26008905.
This article incorporates text from the United States National Library of Medicine, which is in the public domain.
Further reading
- Bayley JP, Weiss MM, Grimbergen A, van Brussel BT, Hes FJ, Jansen JC, Verhoef S, Devilee P, Corssmit EP, Vriends AH (September 2009). "Molecular characterization of novel germline deletions affecting SDHD and SDHC in pheochromocytoma and paraganglioma patients". Endocrine-Related Cancer. 16 (3): 929–37. doi:10.1677/ERC-09-0084. PMID 19546167.
- Gaal J, Burnichon N, Korpershoek E, Roncelin I, Bertherat J, Plouin PF, de Krijger RR, Gimenez-Roqueplo AP, Dinjens WN (March 2010). "Isocitrate dehydrogenase mutations are rare in pheochromocytomas and paragangliomas". The Journal of Clinical Endocrinology and Metabolism. 95 (3): 1274–8. doi:10.1210/jc.2009-2170. PMID 19915015.
- Milosevic D, Lundquist P, Cradic K, Vidal-Folch N, Huynh T, Pacak K, Grebe SK (May 2010). "Development and validation of a comprehensive mutation and deletion detection assay for SDHB, SDHC, and SDHD". Clinical Biochemistry. 43 (7–8): 700–4. doi:10.1016/j.clinbiochem.2010.01.016. PMC 3419008. PMID 20153743.
- Janecke AR, Willett-Brozick JE, Karas C, Hasipek M, Loeffler-Ragg J, Baysal BE (March 2010). "Identification of a 4.9-kilo base-pair Alu-mediated founder SDHD deletion in two extended paraganglioma families from Austria". Journal of Human Genetics. 55 (3): 182–5. doi:10.1038/jhg.2009.142. PMID 20111059.
- Cascón A, López-Jiménez E, Landa I, Leskelä S, Leandro-García LJ, Maliszewska A, Letón R, de la Vega L, García-Barcina MJ, Sanabria C, Alvarez-Escolá C, Rodríguez-Antona C, Robledo M (September 2009). "Rationalization of genetic testing in patients with apparently sporadic pheochromocytoma/paraganglioma". Hormone and Metabolic Research. 41 (9): 672–5. doi:10.1055/s-0029-1202814. PMID 19343621. S2CID 24979281.
- Waldmann J, Langer P, Habbe N, Fendrich V, Ramaswamy A, Rothmund M, Bartsch DK, Slater EP (June 2009). "Mutations and polymorphisms in the SDHB, SDHD, VHL, and RET genes in sporadic and familial pheochromocytomas". Endocrine. 35 (3): 347–55. doi:10.1007/s12020-009-9178-y. PMID 19399650. S2CID 8986765.
- Ricketts CJ, Forman JR, Rattenberry E, Bradshaw N, Lalloo F, Izatt L, Cole TR, Armstrong R, Kumar VK, Morrison PJ, Atkinson AB, Douglas F, Ball SG, Cook J, Srirangalingam U, Killick P, Kirby G, Aylwin S, Woodward ER, Evans DG, Hodgson SV, Murday V, Chew SL, Connell JM, Blundell TL, Macdonald F, Maher ER (January 2010). "Tumor risks and genotype-phenotype-proteotype analysis in 358 patients with germline mutations in SDHB and SDHD". Human Mutation. 31 (1): 41–51. doi:10.1002/humu.21136. PMID 19802898. S2CID 22888808.
- Gill AJ, Benn DE, Chou A, Clarkson A, Muljono A, Meyer-Rochow GY, Richardson AL, Sidhu SB, Robinson BG, Clifton-Bligh RJ (June 2010). "Immunohistochemistry for SDHB triages genetic testing of SDHB, SDHC, and SDHD in paraganglioma-pheochromocytoma syndromes". Human Pathology. 41 (6): 805–14. doi:10.1016/j.humpath.2009.12.005. PMID 20236688.
- Martin TP, Irving RM, Maher ER (February 2007). "The genetics of paragangliomas: a review". Clinical Otolaryngology. 32 (1): 7–11. doi:10.1111/j.1365-2273.2007.01378.x. PMID 17298303.
- Eng C, Kiuru M, Fernandez MJ, Aaltonen LA (March 2003). "A role for mitochondrial enzymes in inherited neoplasia and beyond". Nature Reviews. Cancer. 3 (3): 193–202. doi:10.1038/nrc1013. PMID 12612654. S2CID 20549458.
- Talmud PJ, Drenos F, Shah S, Shah T, Palmen J, Verzilli C, Gaunt TR, Pallas J, Lovering R, Li K, Casas JP, Sofat R, Kumari M, Rodriguez S, Johnson T, Newhouse SJ, Dominiczak A, Samani NJ, Caulfield M, Sever P, Stanton A, Shields DC, Padmanabhan S, Melander O, Hastie C, Delles C, Ebrahim S, Marmot MG, Smith GD, Lawlor DA, Munroe PB, Day IN, Kivimaki M, Whittaker J, Humphries SE, Hingorani AD (November 2009). "Gene-centric association signals for lipids and apolipoproteins identified via the HumanCVD BeadChip". American Journal of Human Genetics. 85 (5): 628–42. doi:10.1016/j.ajhg.2009.10.014. PMC 2775832. PMID 19913121.
- Hermsen MA, Sevilla MA, Llorente JL, Weiss MM, Grimbergen A, Allonca E, Garcia-Inclán C, Balbín M, Suárez C (January 2010). "Relevance of germline mutation screening in both familial and sporadic head and neck paraganglioma for early diagnosis and clinical management". Cellular Oncology. 32 (4): 275–83. doi:10.3233/CLO-2009-0498. PMC 4619289. PMID 20208144.
- Hensen EF, Jansen JC, Siemers MD, Oosterwijk JC, Vriends AH, Corssmit EP, Bayley JP, van der Mey AG, Cornelisse CJ, Devilee P (January 2010). "The Dutch founder mutation SDHD.D92Y shows a reduced penetrance for the development of paragangliomas in a large multigenerational family". European Journal of Human Genetics. 18 (1): 62–6. doi:10.1038/ejhg.2009.112. PMC 2987152. PMID 19584903.
- Brière JJ, Favier J, El Ghouzzi V, Djouadi F, Bénit P, Gimenez AP, Rustin P (October 2005). "Succinate dehydrogenase deficiency in human". Cellular and Molecular Life Sciences. 62 (19–20): 2317–24. doi:10.1007/s00018-005-5237-6. PMID 16143825. S2CID 23793565.
- Richalet JP, Gimenez-Roqueplo AP, Peyrard S, Vénisse A, Marelle L, Burnichon N, Bouzamondo A, Jeunemaitre X, Azizi M, Elghozi JL (December 2009). "A role for succinate dehydrogenase genes in low chemoresponsiveness to hypoxia?". Clinical Autonomic Research. 19 (6): 335–42. doi:10.1007/s10286-009-0028-z. PMID 19768395. S2CID 2265162.
- Sevilla MA, Hermsen MA, Weiss MM, Grimbergen A, Balbín M, Llorente JL, Rodrigo JP, Suárez C (May 2009). "Chromosomal changes in sporadic and familial head and neck paragangliomas". Otolaryngology–Head and Neck Surgery. 140 (5): 724–9. doi:10.1016/j.otohns.2009.01.004. PMID 19393419. S2CID 5393912.
- Hendrickson SL, Lautenberger JA, Chinn LW, Malasky M, Sezgin E, Kingsley LA, Goedert JJ, Kirk GD, Gomperts ED, Buchbinder SP, Troyer JL, O'Brien SJ (September 2010). "Genetic variants in nuclear-encoded mitochondrial genes influence AIDS progression". PLOS ONE. 5 (9): e12862. Bibcode:2010PLoSO...512862H. doi:10.1371/journal.pone.0012862. PMC 2943476. PMID 20877624.
- Erlic Z, Rybicki L, Peczkowska M, Golcher H, Kann PH, Brauckhoff M, Müssig K, Muresan M, Schäffler A, Reisch N, Schott M, Fassnacht M, Opocher G, Klose S, Fottner C, Forrer F, Plöckinger U, Petersenn S, Zabolotny D, Kollukch O, Yaremchuk S, Januszewicz A, Walz MK, Eng C, Neumann HP (October 2009). "Clinical predictors and algorithm for the genetic diagnosis of pheochromocytoma patients". Clinical Cancer Research. 15 (20): 6378–85. doi:10.1158/1078-0432.CCR-09-1237. PMID 19825962. S2CID 6225809.
- Krawczyk A, Hasse-Lazar K, Pawlaczek A, Szpak-Ulczok S, Krajewska J, Paliczka-Cieślak E, Jurecka-Lubieniecka B, Roskosz J, Chmielik E, Ziaja J, Cierpka L, Peczkowska M, Preibisz A, Januszewicz A, Otto M, Jarzab B (2010). "Germinal mutations of RET, SDHB, SDHD, and VHL genes in patients with apparently sporadic pheochromocytomas and paragangliomas". Endokrynologia Polska. 61 (1): 43–8. PMID 20205103.
- Bailey SD, Xie C, Do R, Montpetit A, Diaz R, Mohan V, Keavney B, Yusuf S, Gerstein HC, Engert JC, Anand S (October 2010). "Variation at the NFATC2 locus increases the risk of thiazolidinedione-induced edema in the Diabetes REduction Assessment with ramipril and rosiglitazone Medication (DREAM) study". Diabetes Care. 33 (10): 2250–3. doi:10.2337/dc10-0452. PMC 2945168. PMID 20628086.







