
This article describes some of the systems by which educational resources are generally classified or composed. It will also relate these systems to the way in which Wikiversity can structure itself and guide users in the creation of educational resources. A further purpose of this article is preparation of the way for metadata exchange with other OER projects.
A look over the fence
This section looks at some of the human-usable systems (rather than formalised systems) which other OER and open source protagonists have been using. The projects looked at below are deliberately wide-ranging and not strictly comparable.
The classification systems used by these projects are very varied. There are two main reasons for the variety:
- The intended audience and function of the project/website. For example, a university-orientated project will see subject and resource type classifications very differently from a primary/secondary-orientated project.
- The way in which the classification systems arose - e.g. top-down decision at project inception, organic bottom-up community-driven, cooperation with other projects.
OER Commons
Source: http://www.oercommons.org/oer
| Subjects (top level) | Educational levels | Resource types |
|---|---|---|
|
|
|
Moodle
Source: http://docs.moodle.org/en/Teacher_documentation. Moodle calls all of the following "activities", which are components of "courses". Moodle does not contain any internal system for classfication by subject or educational level - it leaves it up to administrators to put courses into subject-related directories. The definitions following some of the terms are quoted from the internal Moodle help system.
- Assignment
- Chat
- Quiz
- Survey
- Database: "The Database module allows the teacher and/or students to build, display and search a bank of record entries about any conceivable topic. The format and structure of these entries can be almost unlimited, including images, files, URLs, numbers and text amongst other things."
- Forum
- Lesson: "A lesson delivers content in an interesting and flexible way. It consists of a number of pages."
- Glossary
- Scorm package: "A package is a bundle of web content packaged in a way that follows the SCORM or the AICC standard for learning objects. These packages can include web pages, graphics, Javascript programs, Flash presentations and anything else that works in web browsers."
- Wiki
MIT OpenCourseWare
Source: trawling through courses and looking at how they structure them. MIT OCW classifies everything as "courses" and then typically has many components of those courses. OCW's subject system reflects MIT's real-world structure, and therefore leaves less to learn from. The course structure (or resource type) system is looked at here.
- Frequently used
- Syllabus
- Readings
- Assignments
- Exams
- Calendar
- Lecture notes
- Projects
- Occasionally used:
- Labs (probably a particular kind of assignment which requires a laboratory)
- Study materials (not clear how this differs from "readings")
The Open University's OpenLearn project
| Subjects (top level) | Educational levels | Resource types |
|---|---|---|
|
|
OpenLearn does not seem to have a "resource type" classification system. It is a repository of (learning) "units" which have an internal structure like a miniature book with ad hoc titles for each sub-section. The concept of what a learning resource is seems to be quite narrow - but perhaps voluntarily chosen and followed by participants. Units all come with forums and chat options. There is also a concept of "assets" (e.g. media, documents) which can be "stripped" from the units. Units typically have a "references and acknowledgements" section at the end. |
LeMill
LeMill currently emphasises tagging by educational level (in detail), subject and language. These are probably all open classification sets which individual users voluntarily created and which they can extend. In addition, there is a closed classification set of four resource types (not called such).
| Subjects (top level) | Educational levels | Resource types |
|---|---|---|
|
|
|
iCommons
iCommons classifies resources by country, subject (very simple) and type. The very different subject classication (and lack of classification by educational level) reflects iCommons' audience, which is largely outside the formal education sectors.
| Subjects (top level) | Educational levels | Resource types |
|---|---|---|
|
(none) |
|
Rice University's Connexions
Connexions classifies resources by: subject, title, author, keyword, popularity, language, revision date, institution. The top level subjects are identical to the OER Commons classification. There is no visible distinction by educational level (everything is tertiary) and resource type.
Curriki
| Subjects (top level) | Educational levels | Resource types |
|---|---|---|
|
|
(simplified)
|
Merlot
| Subjects (top level) | Educational levels | Resource types |
|---|---|---|
|
(identical to OER Commons)
|
|
|
See also
- Help:Resource types
- Open educational resources
- Introduction to Learning Objects
- Topic:Learning objects
- m:Learning object metadata
- Developing high quality educational resources
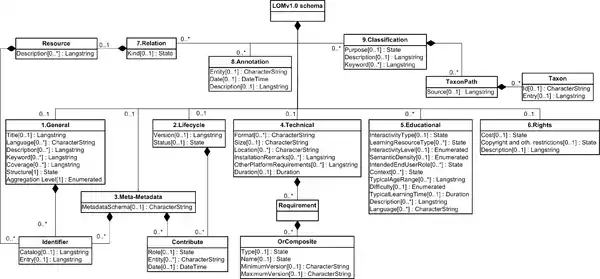
- Wikiversity:Metadata
Organisations / external projects
- OER Commons - an OER repository
- Moodle - an open source / (mostly) closed content LMS
| Type classification: this is an article resource. |
| Subject classification: this is an education resource. |