Infographics
- See also: Wikimedia infrastructure#Current infographics
- See also: Special:ListFiles
- See also: commons:Category:Wikimedia technology -> commons:Category:Wikimedia technical operations -> commons:Category:Wikimedia Cloud Services (etc)
- See also: Performance/Runbook/diagrams.net conventions
Data center overview
- Main article: Data centers
2022-08
2019-10
2016-01
2010-12-28
2009-04-05
2008-11-10
2006-03-12
2006-05-09
2005-11
2005-04-12
2005-01-30
2004-12-10
2004-11-11
2004-08-26
2004-08-24
2004-02-19
MediaWiki architecture
- Main article: MediaWiki at WMF
August 2022
August 2022
April 2020
October 2015
October 2013: core architecture of a single datacenter.
Databases
Diagram of sections and how they get reads/writes – 2022-09
Traffic
- Main article: Global traffic routing
2015-12-04 Varnish and Swift
2015-02-02
Networking
- Main article: Network design
2022-02 (includes back to 2018 in previous file revisions).
2018-05: Ashburn DC physical layer.
2010-02: Amsterdam network
2009-01: SF office network.
Individual software, services, and clusters
Webperf infrastructure, 2023-05
Webperf infrastructure, 2022-10
Memcached configuration, 2022-08
New service IP flow chart - 2021-04
Wikifunctions - Top-level architectural model - 2021-01
Memcached configuration, 2020-11
WMCS network-L2 L3 - 2020-10
MediaWiki language fallback chains - 2020-07
basic setup and flows of the newer PAWS cluster - 2020-07
ResourceLoader Client lifecycle - 2020-04
Event Platform Architecture - 2020-04
Analytics Kerberos infrastructure - 2019-11
Toolforge k8s network topology - 2019-10
Pod Security Policies (proposal) - 2019-09
2019, Wikidata Query Service components
Architecture of Wikimedia Foundation infrastructure Database backups - 2019-03
CirrusSearch components diagram - 2019-02
Component diagram for Wikidata Query Service - 2019-02
Wikidata: High Level - 2018-08 (see blog post for more details)
Wikidata: Data getting into Wikidata - 2018-08
Wikidata: Data getting to client sites - 2018-08
Wikidata: Dumps - 2018-08
Wikidata: Query Service - 2018-08
example of NICs as arranged for Neutron in the labtestn Openstack deployment - 2018-08
network diagram for the CloudVPS eqiad1 openstack deployment - 2018-08
OpenStack at WMCS - 2018-05
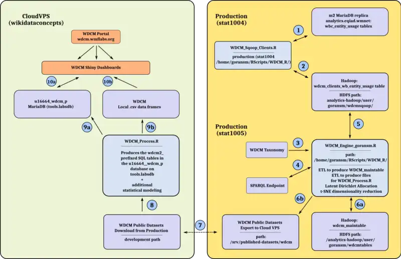
WDCM System Operation Workflow: an overview of the WDCM monthly update - 2018-01
Wikimedia Technical Areas - 2018-05
Logic model for onboarding new developers annual program - 2017-6
Containerized continuous delivery 2017 concept - 2017
Architecture of wikireplicas - 2017-11
Simple overview of how MW loads cliient-side resources, 2017-11.
maps the flow of new articles in Wikipedia with the 'draftquality' and 'articletopic' ORES models used for routing - 2017-08
labs tools topology - 2016-10
Maps-components - 2016-08
Maps-deployment - 2016-08
Irc-rcstream-deployment (draft) - 2016-02
Irc-rcstream-sequence (draft) - 2016-02
Diagram of traffic flow for image traffic through Varnish to Swift - 2015-12
Scap-diagram - 2015-04
2015-03: MediaWiki database schema. Latest version at mw:Manual:Database layout.
2017: MediaWiki database schema (MediaWiki 1.28). Latest version at mw:Manual:Database layout.
Analytics Cluster Webrequest ingestion diagram - 2014-07
Logging current - 2013-08
Logging future - 2013-08
World-wide - 2013-08
Labs Projects Instance - 2013-08
The briefer but less terrifying life of a puppet patch - 2013-07
External storage cluster - 2011-11
External storage cluster - 2011-11
Thumbnail request path all swift v3 - 2011-08
Test/Dev Architecture - 2011-04 (See also File:The Site Architecture You Can Edit.pdf)
See also
Wikimedia data center photos and Wikimedia server diagrams on Wikimedia Commons.
- Category:Wikimedia infrastructure
- Call graphs by Seb35 in 2016
This article is issued from Wikimedia. The text is licensed under Creative Commons - Attribution - Sharealike. Additional terms may apply for the media files.